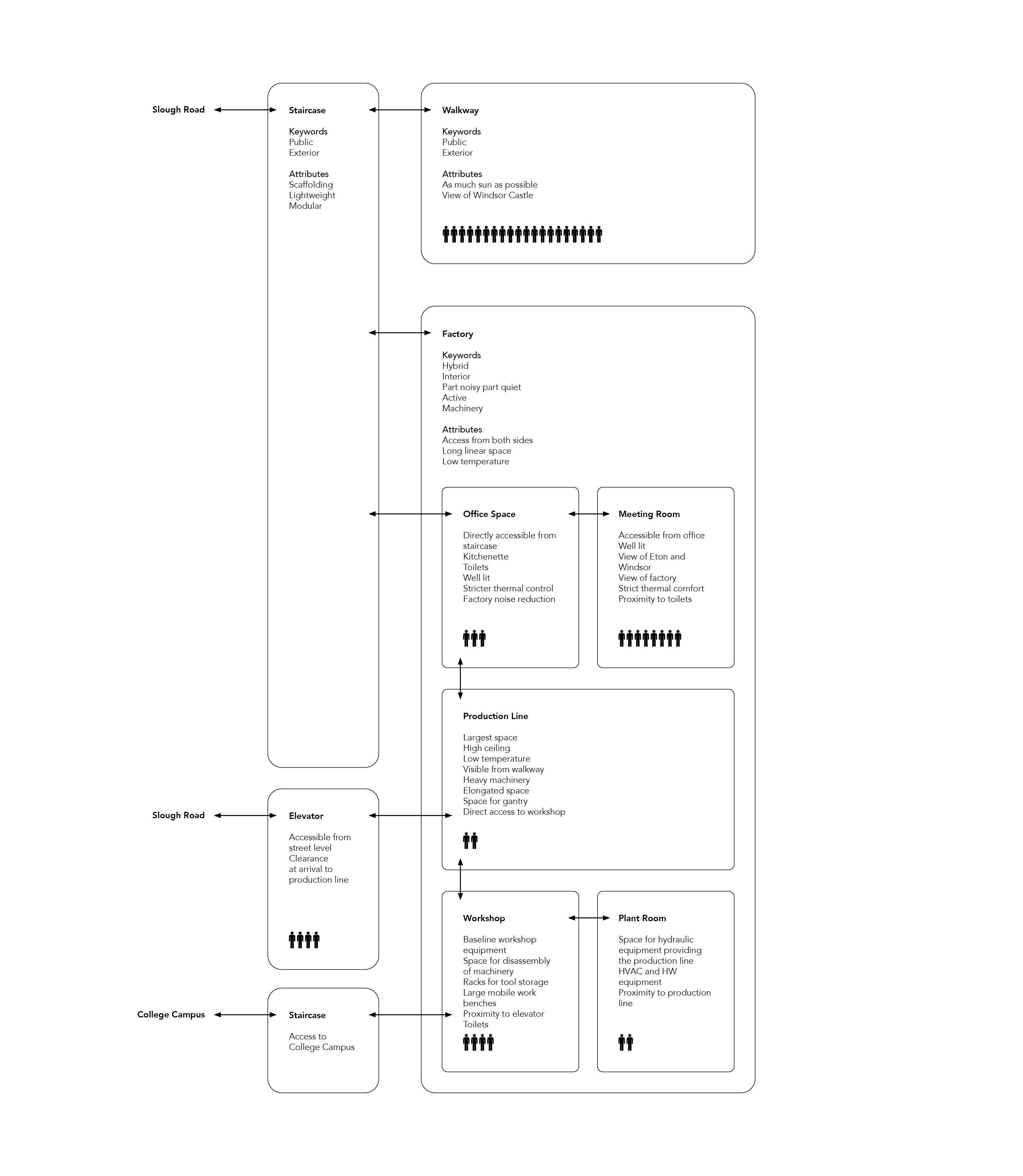
Each year the UK spends more than £1bn on patients affected by cold homes. Cold homes and fuel poverty are important issues. The aim of this project is to raise awareness through provocation. The proposal is a factory for the development of a scalable and affordable façade insulation product, applicable to existing buildings. This factory is entirely suspended from Grade II listed Eton Chapel, fully reversible and thus modular. Building components are made from steel and lightweight concrete. The entire production process is visible through a public walkway. The facility has 6 spaces, a long factory space, workshop for equipment maintenance, plant room, office, and meeting room.
















